
Vidzemes reģiona deviņu pilsētu pašvaldību vadītāji 7. novembrī parakstīja rezolūciju, kurā netiek atbalstīta centralizēta reģionālās politikas jautājumu risināšana un plānoto daudzo reģionālās politikas iestāžu veidošana. Rezolūcijā formulēts novērtējums un priekšlikumi koncepcijas projektam "Par grozījumiem normatīvajos aktos, kas nepieciešami, lai īstenotu struktūru sakārtošanu reģionālās politikas un Eiropas Savienības strukturālo fondu koordinācijas jomā."
Priekšlikumus un ieteikumus par koncepciju varēja iesniegt līdz 11. novembrim Īpašu uzdevumu ministra sadarbībai ar starptautiskajām finansu institūcijām sekretariātam, kas koncepcijas projektu sagatavojis. Vidzemes pilsētu pašvaldību vadītāju pieņemtā rezolūcija nosūtīta arī Ministru prezidentam Andrim Bērziņam, finansu ministram Gundaram Bērziņam, vides aizsardzības un reģionālās attīstības ministram Vladimiram Makarovam, īpašu uzdevumu ministram valsts reformu lietās Jānim Krūmiņam un Vidzemes attīstības plānošanas reģiona padomes priekšsēdētājam Andrim Neimanim.
Valmieras pilsētas galva Māris Kučinskis, novērtējot koncepcijas projektu, bija uzsvēris, ka pašvaldībām tajā atvēlēta novērotāja loma, kas ir neloģiski, jo reģionālā politika visciešāk saistīta ar pašvaldībām un to iedzīvotājiem. Rezolūcijā izteiktas bažas par iespējamo reģionālo jautājumu koncentrāciju valsts centrālās pārvaldes rokās, ierobežojot reģionu pašvaldību un to pastāvīgo iedzīvotāju iespējas noteikt reģiona un līdz ar to arī savas dzīves attīstības tālākos virzienus.
Arī Baltijas jūras piekrastes plānošanas reģiona padome (BJPR), kurā pārstāvēti Ventspils pilsēta un rajons, Liepājas pilsēta un rajons, Tukuma un Talsu rajons, Ēdoles pagasts, Kuldīgas pilsēta un Saldus rajons, nolēmusi pirms noteikumu projekta izskatīšanas Ministru kabinetā (MK) apspriest šo koncepcijas projektu, iesaistot diskusijā nozaru ministrijas, reģionālo nozaru un pilsētu vadītājus, kā arī plānošanas reģionu padomju priekšsēdētājus.
Koncepcijas projekta izstrāde sakrīt ar faktu, ka šā gada novembra beigās nepieciešams sagatavot Latvijas iestāšanās ES sarunu pozīcijas sadaļā "Reģionālā politika un strukturālie instrumenti."
Koncepcijā paredzēts risināt trīs konceptuālus jautājumus par institucionālās struktūras uzlabošanu reģionālās politikas un Eiropas Savienības (ES) struktūrfondu koordinācijas jomā, par Nacionālās reģionālās attīstības padomes sastāvu un par reģiona attīstības padomes sastāvu. Ierosinājums pieņemt konceptuālu lēmumu par trijiem minētajiem jautājumiem tiek pamatots ar nepieciešamību izveidot atbilstošu likumdošanu un institucionālo struktūru, lai Latvija kā iestāšanās ES kandidātvalsts spētu sekmīgi administrēt pirmsiestāšanās finansu instrumentus. Koncepcijā atzīmēts, ka arī Eiropas Komisijas (EK) amatpersonas, kas šā gada jūnijā izvērtēja Latvijas situāciju, uzsvērušas, ka viena no būtiskākajām problēmām reģionālās un struktūrpolitikas jomā ir vienas atbildīgās institūcijas trūkums, kura uzņemtos atbildību par reģionālās attīstības un struktūrfondu jautājumiem. Lai sekmīgi īstenotu Eiropas Savienības ieteikumus, koncepcijā minēts, ka nepieciešams mainīt šībrīža pieeju reģionālās attīstības jautājumiem valstī, jo ir jūtams, ka reģionu ekonomisko izaugsmi kavē ne tikai vienotas un mērķtiecīgas ekonomiskās un sociālās attīstības politikas trūkums valstī, bet arī nopietnu visaptverošu attīstības tendenču un potenciāla pētījumu neesamība. Koncepcija atzīst, ka "līdzšinējās reģionālās attīstības likumdošanas dotās iespējas rajoniem veikt savu attīstības plānošanu un īstenot plašāka mēroga ekonomiskās un sociālās attīstības plānošanu, apvienojoties plānošanas reģionos, nav devusi pietiekamu efektu, jo valsts mērogā šāda politika nav īstenota, un arī resursu pārdale attīstības veicināšanai nav notikusi", par iemeslu minot gan koordinācijas trūkumu starp nozaru institūcijām, kas nodarbojas ar ekonomiskās un sociālās attīstības plānošanu, gan arī starp institūcijām, kuras atbildīgas par noteiktiem valsts atbalsta pasākumiem reģionālā līmenī. Līdzšinējā politika ir tikusi īstenota kā neskaitāmu nozaru programmu un stratēģiju izstrāde, kuras bieži vien nonākušas savstarpējās pretrunās, neņemot vērā reģionālo aspektu, un arī valsts atbalsta instrumenti, kuri vērsti uz ekonomisko un sociālo attīstību, ir savstarpēji nekoordinēti un bez konkrētiem ieviešanas mehānismiem reģionos.
Koncepcijā ir atsauce uz reformām, kas skar pašvaldības, taču atzīmēts, ka jautājumu par struktūru sakārtošanu reģionālās politikas un ES struktūrfonu koordinācijas jomā nedrīkst atlikt, jo problēmu risināšana, kas saistīta ar ekonomiskās un sociālās attīstības veicināšanu reģionos un atbilstošas struktūras radīšanu darbam ar ES strukturālo un reģionālo politiku Latvijā, nevar tikt atlikta un prasa ātru, noteiktu rīcību.
Šobrīd reģionālo politiku valstī koordinē un vada četras galvenās institūcijas, kaut arī zināma saikne ar reģionālās politikas īstenošanu saskatāma katras ministrijas darbībā. Galvenās reģionu attīstības politikas vadlīnijas izstrādā Vides aizsardzības un reģionālās attīstības ministrija (VARAM), Ekonomikas ministrija, Īpašu uzdevumu ministra sadarbībai ar starptautiskajām finansu institūcijām sekretariāts un Īpašu uzdevumu ministra valsts reformu lietās sekretariāts.
Koncepcijā piedāvāts turpmāk šīs funkcijas nošķirt no šīm atbildīgajām institūcijām, izveidojot jaunas institūcijas, jo atbildība par reģionālās attīstības jautājumiem ir pārāk sadrumstalota un var izraisīt negatīvas sekas: netiek noteiktas vidēja termiņa prioritātes ekonomiskai un sociālai attīstībai valstī kopumā, kā arī atsevišķos reģionos; nav iespējams izstrādāt un īstenot efektīvu nacionālo reģionālās attīstības politiku, kā arī netiek racionāli izmantoti dažādu centrālo valsts pārvaldes institūciju administratīvie resursi un reģionālās attīstības atbalsta instrumenti. Ar esošās struktūras funkciju izpildi nav iespējama ES pirmsiestāšanās finansu instrumentu un arī pēc iestāšanās ES izmantojamo fondu efektīva plānošana, ieviešana un uzraudzība, jo atbildība nav koncentrēta vienas institūcijas rokās, bet ir dalīta starp dažādu līmeņu un nozaru institūcijām. Arī EK Progresa ziņojumā Latvijai tika izteikts aizrādījums par minimālo progresu reģionālās politikas jomā un par nepieciešamību noteikt centrālā līmeņa institūciju, kas būtu atbildīga par ES struktūrfondu vadību.
Tāpēc minēto problēmu risināšanai šā gada 27.jūnijā īpašu uzdevumu ministra sadarbībai ar starptautiskajām finansu institūcijām Roberta Zīles vadībā tika izveidota darba grupa konceptuāla priekšlikuma sagatavošanai par kompetenču, institucionālās struktūras un likumdošanas sakārtošanu reģionālās politikas un Eiropas Savienības strukturālo fondu koordinācijas jomā Latvijā, kas izstrādāja konceptuālos priekšlikumus un arī vairākus jaunās institucionālās struktūras modeļus. Tiek piedāvāti trīs iespējamie varianti par šādiem konceptuāliem jautājumiem:
1) institucionālās struktūras uzlabošana reģionālās politikas un ES struktūrfondu koordinācijā,
2) Nacionālās reģionālās attīstības padomes sastāvs,
3) Reģiona attīstības padomes sastāvs.
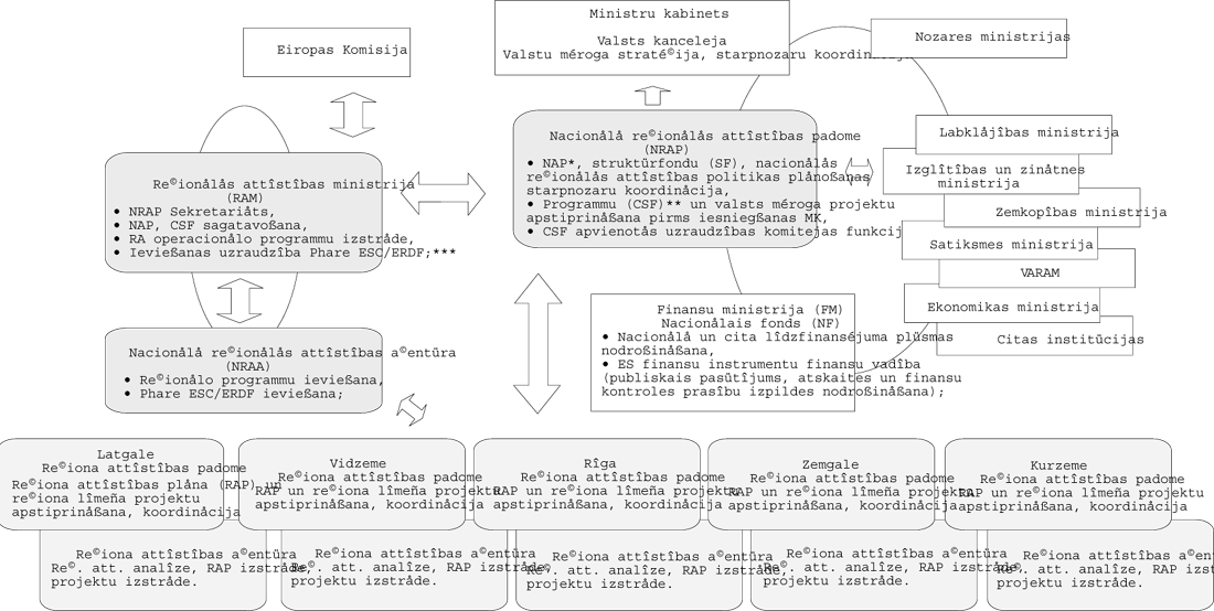
Reģionālās politikas darba grupas vairākums ierosinājis veidot institucionālo struktūru, kas sastāvētu no Nacionālās reģionālās attīstības padomes (NRAP), reģionālās attīstības ministrijas (RAM), nacionālās reģionālās attīstības aģentūras (NRAA), piecām reģiona attīstības padomēm un reģiona attīstības aģentūrām (skat. 1. shēmu).
NRAP uzdevumi būtu koordinēt un plānot nacionālā attīstības plāna sagatavošanu, izstrādāt reģionu attīstības stratēģiju un koordinēt struktūrfondu politiku, arī apstiprināt programmas un valsts mēroga projektus pirms iesniegšanas Ministru kabinetā, veikt reģionālās attīstības programmu ieviešanas uzraudzību un izskatīt reģionālās attīstības operacionālo programmu ieviešanas novērtēšanas ziņojumus. RAM uzdevums būs pildīt NRAP sekretariāta funkcijas, izstrādāt Nacionālo attīstības plānu (NAP) un reģionālās attīstības stratēģiju un sagatavot Kopienas atbalsta ietvardokumentu. Tāpat RAM būtu jāveic finansu resursu plānošana minēto dokumentu īstenošanai, dokumentu ieviešanas uzraudzība un ziņojumu sagatavošana, kā arī jāsadarbojas ar EK. NRAA uzdevums būtu ieviest NAP iekļautās reģionālās programmas, bet reģiona attīstības padomēm un aģentūrām jāizstrādā reģiona attīstības plāni, jāapstiprina un jākoordinē reģiona līmeņa projekti un jāveic reģiona attīstības analīze.
Finansu ministrija (FM) ierosinājusi veidot institucionālo struktūru, kura sastāvētu no NRAP, RAM, piecām reģionu attīstības padomēm un attīstības aģentūrām, neparedzot Nacionālās reģionālās attīstības aģentūras izveidi (skat. 2. shēmu).
NRAP funkcijas būtu noteikt un koordinēt reģionālās attīstības stratēģijas izstrādi, bet FM plānotu, pārraudzītu un koordinētu nacionālā budžeta līdzekļus, ārvalstu finansu palīdzības līdzekļus, t.sk. struktūrfondu līdzekļus. FM uzdevums būtu izvērtēt programmu projektu finansu un ekonomisko analīzi atbilstoši EK prasībām un LR fiskālajai politikai, tai skaitā nodrošināt to saistību ar kopējo budžeta procesu un sniegt atzinumu pirms to iesniegšanas MK un Eiropas Komisijā. Tāpat koncepcijas piedāvātajā otrajā variantā paredzēts, ka FM veiktu struktūrfondu administrēšanu nacionālajā līmenī un nodrošinātu dokumentu apriti ar EK. RAM uzdevums būtu izstrādāt reģionālās attīstības stratēģiju, uzraudzīt un novērtēt politikas īstenošanu nozaru ministrijās, veikt Kohēzijas fonda apguves stratēģijas izstrādi un uzraudzību. Taču FM funkcijas otrajā FM piedāvātajā koncepcijas variantā ietvertu nacionālā budžeta līdzekļu plānošanu, pārraudzību, plānošanu un koordinēšanu, projektu un programmu finansu un ekonomiskās analīzes izvērtēšanu atbilstoši EK prasībām un Latvijas fiskālajai politikai, kā arī FM kompetencē būtu administrēt struktūrfondu līdzekļus nacionālajā līmenī un nodrošināt dokumentu apriti ar EK. Reģiona attīstības padomes kompetence būtu līdzīga RAM kompetencei, tikai reducējot to uz reģionālo līmeni, kas nozīmē kopējas reģiona stratēģijas izstrādi un īstenošanas uzraudzību. Reģiona attīstības aģentūru uzdevums būtu īstenot reģiona attīstības plānu.
Īpašu uzdevumu ministrs valsts reformu lietās ierosinājis institucionālo struktūru, ko veidotu NRAP, publiskās pārvaldes un reģionālās attīstības ministrija, NAP vienība un attiecīgi piecas reģiona attīstības padomes un reģiona attīstības aģentūras Latgalē, Vidzemē, Kurzemē, Zemgalē un Rīgā.
Šajā variantā NRAP uzdevums būtu sagatavot pieprasījumu valsts budžetam par nepieciešamo līdzfinansējuma apjomu, veikt reģiona attīstības plānu izvērtēšanu un struktūrfondu un valsts budžeta līdzfinansējuma sadali reģionos un nozaru ministrijās par projektiem, veikt nozaru ministriju projektu izvērtēšanu un apstiprināšanu, koordinēt visu iesaistīto institūciju darbu un izvērtēt NAP īstenošanas rezultātus, sniedzot ziņojumu pārskatus MK un EK.
Ministrija darbotos kā NRAP sekretariāts, koordinētu reģionālo attīstību, publisko pārvaldi, teritoriālo plānošanu, zemes politiku un reģionālās attīstības operacionālo programmu izstrādi, kā arī veiktu vēl citas funkcijas. NAP vienība izstrādātu NAP, izvērtētu reģionu attīstības padomju un nozaru ministriju programmas un projektus pirms to iesniegšanas NRAP, bet reģiona attīstības padomes apstiprinātu reģiona attīstības plānus un projektus, kā arī veiktu to koordināciju. Trešais koncepcijas variants paredz reģiona attīstības aģentūrām veikt tādas funkcijas kā reģiona attīstības analīzi un reģiona attīstības plāna izstrādi, kā arī veicināt projektu izstrādi.
Ja izstrādātie konceptuālie risinājumi netiks atbalstīti, koncepcijā paredzētas arī būtiskas sekas, raugoties uz pastāvošo problēmu gan īsākā, gan ilglaicīgākā laika posmā, jo nebūs iespējams pabeigt Latvijas iestāšanās ES sarunu pozīciju sadaļas "Reģionālā politika un strukturālie instrumenti" izstrādi, būs apgrūtinātas iestāšanās sarunas par nozarēm, kas saistītas ar šo sadaļu, var būt apgrūtināta kvalitatīva Nacionālā attīstības plāna sagatavošana un pilnveidošana un ES "Phare" programmas investīciju ekonomiskajā un sociālajā izlīdzināšanā sadaļas projektu sagatavošana un ieviešana. Koncepcijā paredzēts, ka ilgtermiņā nebūs iespējams kvalitatīvi izpildīt ES likumdošanas prasības, kas nosaka ES struktūrfondu ieviešanas nosacījumus ES dalībvalstī. Turklāt prasību nerespektēšana un situācijas nemainīšana neļaus efektīvi apgūt nozīmīgu ES finansējumu, kā arī mobilizēt adekvātu nacionālo līdzfinansējumu tā novirzīšanai reģionu attīstības veicināšanai valstī.
Izsakot rezolūcijā savu viedokli par koncepciju, Vidzemes novada pilsētu pašvaldību vadītāji atbalstījuši publiskās pārvaldes un reģionālās attīstības ministrijas izveidi, jo tās kompetencē tiek nodotas visas līdz šim četru ministriju pildītās kompetences pašvaldību unn reģionālās politikas jomā, tajā skaitā arī nepabeigtās administratīvi teritoriālās reformas īstenošana, kas ir viens no lielākajiem reģionu attīstību traucējošajiem faktoriem. Tāpat rezolūcijā izteikts atbalsts NRAP izveidei, bet ar nosacījumu, ja tajā tiktu vienlīdz pārstāvētas gan valsts, gan reģionālo varu intereses, piesaistot sociāli ekonomiskos partneru pārstāvjus, un ja NRAP veidojas par vienīgo starpniekinstitūciju pašvaldību reģionālo attīstības padomju sadarbībai un koordinācijai ar MK un citām valsts iestādēm, kā arī ar EK. Taču Vidzemes pilsētu pašvaldību vadītāji neatbalsta nacionālo reģionālo attīstības aģentūru vai nacionālā attīstības plāna vienību izveidošanu, jo šīs funkcijas var veikt reģionālās attīstības padomes un attīstības aģentūras, kas izveidotas noteiktā teritorijā, iesaistot pirmā un otrā līmeņa pašvaldības, valsts reģionālo struktūru pārstāvjus un sociāli ekonomiskos partnerus. Parakstot rezolūciju, izteikta cerība, ka tiks sasniegts visiem kopējais mērķis — labklājīga un attīstīta Latvija, ja kopīgi un konstruktīvi tiks veidota valsts reģionālā politika, ņemot vērā reģionu pašvaldību un iedzīvotāju intereses un priekšlikumus.
Kristīne Valdniece, "LV" nozares redaktore
Institucionālā struktūra reģionālās politikas jomā
2.shēma
Institucionālā struktūra reģionālās politikas un ES struktūrfondu koordinācijas jomā
1.shēma
Institucionālā struktūra reģionālas politikas un ES struktūrfondu koordinācijas jomā
3.shēma
* NAP — Nacionālais attīstības plāns
** CSF ( Community Support Framework ) ir ar ES dalībvalsti saskaņots Eiropas Komisijas apstiprināts dokuments, kurš, izvērtējot dalībvalsts izstrādāto attīstības plānu un prioritātes, nosaka struktūrfondu ieguldījumu tā īstenošanā, Eiropas Padomes Nolikums No. 1260/1999 par struktūrfondiem
*** Phare ESC/ERDF — "Phare" Ekonomiskās un sociālās izlīdzināšanas (ESC) programma ir viena no struktūrfondu — Eiropas reģionālās attīstības fonda (ERDF) ekvivalentiem ES kandidātvalstīs