
Ministru kabineta rīkojumi: Šajā laidienā 3 Pēdējās nedēļas laikā 0 Visi
Ministru kabineta rīkojums Nr. 26
Rīgā 2017. gada 16. janvārī (prot. Nr. 2 22. §)
Par Eiropas Savienības finanšu interešu aizsardzības koordinācijas dienesta (AFCOS) darbības stratēģiju un pasākumu plānu 2017.–2019. gadam
1. Apstiprināt Eiropas Savienības finanšu interešu aizsardzības koordinācijas dienesta (AFCOS) darbības stratēģiju un pasākumu plānu 2017.–2019. gadam.
2. Atbildīgajām iestādēm, kas noteiktas atbilstoši Eiropas Savienības finanšu interešu aizsardzības koordinācijas dienesta (AFCOS) darbības stratēģijai un pasākumu plānam 2017.–2019. gadam, sadarbībā ar līdzatbildīgajām iestādēm nodrošināt pasākumu plāna izpildi noteiktajos termiņos.
3. Finanšu ministrijai kā Eiropas Savienības finanšu interešu aizsardzības koordinācijas dienestam katru gadu līdz martam aktualizēt pasākumu plānu, kā arī nodrošināt pasākumu plāna izpildes uzraudzību.
Ministru prezidents Māris Kučinskis
Finanšu ministre Dana Reizniece-Ozola
(Ministru kabineta
2017. gada 16. janvāra
rīkojums Nr. 26)
ES finanšu interešu aizsardzības koordinācijas dienesta (AFCOS) darbības stratēģija un pasākumu plāns 2017.–2019.gadam
AFCOS darba grupa
Rīga, 2016
SATURS
Saīsinājumu tabula
Terminu skaidrojums
I. Kopsavilkums
II. Esošās situācijas raksturojums
Mērķi un rīcības virzieni
Stratēģijas izstrādes pamatojums
ES finanšu interešu aizsardzības mehānisms un institucionālais ietvars
Pasākumu plāns
III. Teritoriālā perspektīva
IV. Ietekmes novērtējums uz valsts un pašvaldību budžetu
1. Pielikums: AFCOS struktūra
2. Pielikums: AFCOS funkcijas un uzdevumi
3.pielikums: AFCOS informācijas sistēmas un informācijas plūsma
4. pielikums: AFCOS padomē pārstāvētās un pieaicinātās institūcijas (kompetentās iestādes) un to funkcijas
SAĪSINĀJUMU TABULA
|
AFCOS |
ES finanšu interešu aizsardzības koordinācijas dienests (Anti Fraud Coordination Service) |
|
CFLA |
Centrālā finanšu un līgumu aģentūra |
|
EK |
Eiropas komisija |
|
ES |
Eiropas Savienība |
|
ES fondi |
Eiropas strukturālie un investīciju fondi (Eiropas Reģionālās attīstības fonds (ERAF), Eiropas Sociālais fonds (ESF) un Kohēzijas fonds, Eiropas Lauksaimniecības fonds lauku attīstībai (ELFLA), Eiropas Jūrlietu un zivsaimniecības fonds (EJZF), Eiropas teritoriālās sadarbības fonds (ETC), Iekšējās drošības fonds (ISF), Patvēruma, migrācijas un integrācijas fonds (PMIF), Eiropas Atbalsta fonds vistrūcīgākajām personām (EAFVP) |
|
FM |
Finanšu ministrija |
|
KNAB |
Korupcijas novēršanas un apkarošanas birojs |
|
LAD |
Lauku atbalsta dienests |
|
MK |
Ministru kabinets |
|
OAFCN |
OLAF komunikatoru tīkls (OLAF Anti-Fraud Communicators' Network) |
|
OLAF |
Eiropas Komisijas Eiropas Birojs krāpšanas apkarošanai (European Anti-Fraud Office) |
|
PIF Konvencija |
1995.gada 26.jūlija Konvencija par Eiropas Kopienu finansiālo interešu aizsardzību |
|
VID |
Valsts ieņēmumu dienests |
|
ZM |
Zemkopības ministrija |
TERMINU SKAIDROJUMS
"Eiropas Savienības finanšu intereses1" ietver tos ieņēmumus, izdevumus un aktīvus, kas iekļauti Eiropas Savienības budžetā un iestāžu, struktūru, biroju un aģentūru budžetos, kā arī budžetos, ko tie pārvalda un pārrauga.
Krāpšana
Atbilstoši Konvencijas par Eiropas Kopienu finanšu interešu aizsardzību 1.panta 1.punktam ar krāpšanu, kas ietekmē Eiropas Kopienu finansiālās intereses, tiek saprastas darbības, kas satur šādas pazīmes:
a) attiecībā uz izdevumiem – jebkāda darbība vai bezdarbība ar iepriekšēju nodomu, t.sk., viltotu, kļūdainu vai nepilnīgu pārskatu vai dokumentu lietošana, informācijas noklusēšana, pārkāpjot konkrētas saistības, līdzekļu izlietošana citiem mērķiem, nekā tie sākotnēji tika piešķirti u.c.
b) attiecībā uz ieņēmumiem ir jebkāda darbība vai bezdarbība ar iepriekšēju nodomu, kura ir saistīta gan ar viltotu, kļūdainu vai nepilnīgu pārskatu vai dokumentu lietošanu vai uzrādīšanu, gan ar informācijas noklusēšanu, pārkāpjot konkrētas saistības, ar tādu pašu rezultātu, kā arī likumīgi iegūta labuma nepareiza izlietošana ar tādu pašu rezultātu.
Augstāk minētā definīcija nav pretrunā ar Latvijā spēkā esošajām tiesību normām un to interpretāciju attiecībā uz noziedzīgu nodarījumu vai cita veida pārkāpumu izmeklēšanu.
Aizdomas par krāpšanu2.
"Aizdomas par krāpšanu" ir neatbilstība, kuras dēļ ierosina administratīvu vai tiesas procedūru valsts līmenī, lai konstatētu tīšu uzvedību, jo īpaši krāpšanu, kā minēts Konvencijas par Eiropas Kopienas finanšu interešu aizsardzību (1), kas izstrādāta pamatojoties uz Eiropas Savienības Līguma 3. pantu, 1. panta 1. punkta a) apakšpunktu.
Kompetentās iestādes
Šī dokumenta izpratnē kompetentās iestādes ir:
– visas valsts pārvaldes iestādes, tiesu varas institūcijas un konstitucionālās institūcijas, kuru pārstāvji ar MK 2014.gada 16.decembra noteikumu Nr.769 "Eiropas Savienības finanšu interešu aizsardzības koordinācijas padomes nolikums" 5.punktā uzskaitīto ir iekļauti Eiropas Savienības finanšu interešu aizsardzības koordinācijas padomē.
– pastāvīgie eksperti, kas atbilstoši FM rīkojumam "Par Eiropas Savienības finanšu interešu aizsardzības koordinācijas padomes sastāvu" uz padomes sēdēm tiek uzaicināti pārstāvēt attiecīgās ekspertīzes institūcijas,
– sadarbības partneri: Konkurences padome un "Sabiedrība par atklātību – Delna".
AFCOS struktūra ar kompetentajām iestādēm attēlota 1.pielikumā.
Interešu konflikts
Interešu konflikts ir definēts dažādos normatīvajos aktos, turklāt arī Publisko iepirkumu likumā ir noteikti ierobežojumi iepirkuma komisijas darbībā, t.i. iepirkuma dokumentācijas sagatavotājs (pasūtītāja amatpersona vai darbinieks), iepirkuma komisijas locekļi un eksperti nedrīkst pārstāvēt kandidāta vai pretendenta intereses, kā arī nedrīkst būt saistīti ar kandidātu vai pretendentu. Sīkāk skatīt Publiskā iepirkuma likuma 23.pantu3.
"Interešu konflikts" ir situācija, kurā valsts amatpersonai, pildot valsts amatpersonas amata pienākumus, jāpieņem lēmums vai jāpiedalās lēmuma pieņemšanā, vai jāveic citas ar valsts amatpersonas amatu saistītas darbības, kas ietekmē vai var ietekmēt šīs valsts amatpersonas, tās radinieku vai darījumu partneru personiskās vai mantiskās intereses (definīcija atbilstoši likumam "Par interešu konflikta novēršanu valsts amatpersonu darbībā"4);
"Interešu konflikts" ir konflikts starp valsts amatpersonas publiskajiem pienākumiem un privātajām interesēm, kurā publiskajai amatpersonai ir privātas intereses, kas varētu neatbilstoši ietekmēt personas spējas pildīt tās oficiālos pienākumus un tās atbildību. (OECD definīcija5)
EK finanšu regulas Nr.966/20126 57.panta 2.punktā ir sniegts skaidrojums, ka:
"1. Finanšu dalībnieki un citas personas, kas iesaistītas budžeta izpildē un pārvaldībā, tostarp ar to saistītajās sagatavošanas darbībās, revīzijā vai kontrolē, neveic nekādas darbības, kas var radīt konfliktu starp viņu pašu un Savienības interesēm.
(...)
2. Šā panta 1.punkta nozīmē interešu konflikts ir tad, ja šāda finanšu dalībnieka vai citas personas, kā minēts 1.punktā, pienākumu neatkarīgu un objektīvu pildīšanu negatīvi ietekmē iemesli, kas saistīti ar ģimeni, jūtu dzīvi, politisko piederību vai valstspiederību, mantiskajām vai kādām citām interesēm, kas attiecīgajai personai ir kopējas ar saņēmēju".
I. KOPSAVILKUMS
AFCOS darbības stratēģijas mērķis ir definēt kopējos sadarbības pamatvirzienus, mērķus un uzdevumus starp kompetentajām iestādēm krāpšanas novēršanai un apkarošanai, kā arī izveidot sadarbības modeli ES finanšu interešu aizsardzībai, lai stiprinātu un formalizētu sadarbību starp Latvijas kompetentajām iestādēm un OLAF.
Galvenie identificētie šīs stratēģijas rīcības virzieni ir:
politikas veidošana;
iekšējā un ārējā koordinēšana;
preventīvie pasākumi krāpšanas novēršanai.
(Detalizētāk skatīt II daļas sadaļu "Mērķi un fokusa virzieni").
AFCOS stratēģija ir paredzēta kā vienojošs dokuments krāpšanas apkarošanai un ES finanšu interešu aizsardzībai, aptverot gan ES finanšu līdzekļu ieņēmumus, gan izdevumus, kā arī ES fondu7 un citus ārvalstu finanšu palīdzības instrumentus (detalizētāk skatīt II daļas sadaļu "Stratēģijas izstrādes pamatojums").
FM ES fondu revīzijas departaments nodrošina AFCOS dienesta funkcijas Latvijā, kā arī AFCOS padomes sekretariāta funkcijas.
Sākot ar 2007.gada februāri ir izveidota AFCOS padome, kas darbojas kā konsultatīva koleģiāla institūcija un tajā ir pārstāvji no valsts pārvaldes iestādēm, tiesu varas institūcijām un konstitucionālajām institūcijām, kuriem ir zināšanas un pieredze ES finanšu interešu aizsardzībā vai krāpšanas un korupcijas apkarošanā. AFCOS padomes, pastāvīgo ekspertu un iesaistīto sadarbības partneru funkcijas ES finanšu interešu aizsardzības jomā detalizētāk skatīt II. daļas sadaļā "ES finanšu interešu aizsardzības mehānisms un institucionālais ietvars".
Par katru no rīcības virzieniem ir izstrādāts konkrētu pasākumu plāns ar veicamajiem darbiem, atbildīgajām institūcijām un izpildes termiņiem (detalizētāk skatīt II daļas sadaļu "Pasākumu plāns").
Ietekmes uz valsts un pašvaldības budžetu nav, jo AFCOS funkcijas tiek nodrošinātas esošo pieejamo finanšu līdzekļu ietvaros.
II. ESOŠĀS SITUĀCIJAS RAKSTUROJUMS
MĒRĶI UN RĪCĪBAS VIRZIENI
AFCOS darbības stratēģijas mērķis ir definēt kopējos sadarbības pamatvirzienus, mērķus un uzdevumus starp kompetentajām iestādēm krāpšanas novēršanai un apkarošanai, kā arī izveidot sadarbības modeli ES finanšu interešu aizsardzībai, lai stiprinātu un formalizētu sadarbību starp Latvijas kompetentajām iestādēm un OLAF.
Galvenie stratēģijas rīcības virzieni ir:
• Politikas veidošana
– Līdzdalība normatīvo aktu izvērtēšanas darba grupās.
– Dalība OLAF rīkotajos pasākumos un sanāksmēs.
– Priekšlikumu virzīšana normatīvo aktu izmaiņām.
• Iekšējā un ārējā darbības koordinēšana
– Pasākumi sadarbības nodrošināšanai un pilnveidošanai ar OLAF.
– Pasākumi efektīvas sadarbības nodrošināšanai starp visām kompetentajām institūcijām.
• Preventīvie pasākumi krāpšanas novēršanai
– Sabiedrības informētības veicināšana.
– Kapacitātes stiprināšana, t.sk. vienotas izpratnes veidošana, uzlabojot savstarpējo saziņu un organizējot seminārus.
Identificētie rīcības virzieni aptver visus krāpšanas apkarošanas ciklus: krāpšanas novēršana (prevencija) – atklāšana – izmeklēšana un kriminālvajāšana – sankcijas.
STRATĒĢIJAS IZSTRĀDES PAMATOJUMS
2014.–2020.gada plānošanas perioda ES fondu administrēšanā EK ir likusi uzsvaru uz pasākumiem ES finanšu līdzekļu krāpšanas apkarošanai. Vispārējā noteikumu regulā8 ir noteikts, ka dalībvalstīm ir jāievieš efektīvi un samērīgi krāpšanas apkarošanas pasākumi, ņemot vērā apzinātos riskus, jāveic vajadzīgie pasākumi, lai efektīvi novērstu, konstatētu krāpšanu un pārkāpumus, sodītu par šādiem nodarījumiem un ES budžetā atgūtu neatbilstoši izmaksātās summas.
Tiešo regulatīvo prasību papildināšana un krāpšanas apkarošanas pasākumu iekļaušana nacionālajā krāpšanas apkarošanas stratēģijā tiek piedāvāta kā iespēja ES dalībvalstīm, lai nodrošinātu, ka cīņa pret krāpšanu, kas nodara kaitējumu ES un dalībvalstu finanšu interesēm, tiek labāk uzraudzīta.
EK neizvirza obligātu prasību dalībvalstīm izstrādāt nacionāla līmeņa stratēģijas un katra dalībvalsts var izvēlēties, vai šāds dokuments ir nepieciešams.
AFCOS padome, kas Latvijā ir nozīmēta kā koordinējošā iestāde krāpšanas apkarošanas koordinēšanai un sadarbībai ar OLAF, pieņēma lēmumu izstrādāt AFCOS darbības stratēģiju, kuras uzdevums ir veicināt ES fondu vadībā iesaistīto iestāžu un izmeklēšanā iesaistīto iestāžu efektīvāku savstarpējo sadarbību.
2015.gada 18.decembrī ar Finanšu ministra rīkojumu Nr.568 (aizstāts ar 2016.gada 25.aprīļa rīkojumu Nr.192) tika izveidota starpinstitūciju darba grupa, kuras darbu vada un organizē AFCOS. Darba grupas uzdevums bija līdz 2016.gada 30.septembrim iesniegt AFCOS padomei izskatīšanai AFCOS darbības stratēģijas (politikas) 2017.–2019.gadam projektu un priekšlikumus sadarbības modelim, lai stiprinātu un formalizētu sadarbību starp Latvijas kompetentajām iestādēm un OLAF, kā arī lai uzlabotu savstarpējo juridisko palīdzību, ievērojot ES normatīvajos aktos noteikto.
Pēc panāktās vienošanās starp iesaistītajam institūcijām par pasākuma plāna uzdevumiem, to ir paredzēts iesniegt Ministru kabinetā apstiprināšanai. Dokumenta juridiskā forma ir izvēlēta kā politikas plānošanas dokumentam – plāns atbilstoši 2014.gada 2.decembra MK noteikumiem Nr.7379.
2013.gadā KNAB uzsāka darbu pie pamatnostādnēm korupcijas novēršanai un apkarošanai, kā rezultātā 2015.gada 16.jūlijā MK tika apstiprinātas Korupcijas novēršanas un apkarošanas pamatnostādnes 2015.–2020.gadam, kuru 6.sadaļā "Uzdevumu un pasākumu plāns" iekļautais 3.2.uzdevums paredzēja līdz 2015.gada 31.decembrim visām valsts pārvaldes iestādēm un pašvaldībām izstrādāt vai aktualizēt iestāžu pretkorupcijas pasākumu plānus, t.sk., ietverot arī pasākumus apzināto krāpšanas un korupcijas risku novēršanai ES fondos un citos ārvalstu finanšu palīdzības instrumentos, ja attiecināms. Tādā veidā tika nodrošināts vienojošs elements valstiskā līmenī un izpildītas Latvijai saistošās ES tiesību aktos minētās minimālās normas attiecībā uz ES finanšu interešu aizsardzību.
Korupcijas novēršanas un apkarošanas pamatnostādnēs 2015.–2020.gadam10 5.1.sadaļā ir sniegta detalizēta analīze par sabiedrības priekšstatiem par korupcijas lomu un tās ietekmi, kā arī pašu pieredzi kukuļošanas apkarošanā un uzticību valsts pārvaldei, norādot īpatsvaru attiecību, pētījumus un sabiedrības aptaujas rezultātus.
Lai arī pamatnostādnes nosaka pamatprincipus korupcijas novēršanai un apkarošanai, aptverot ES fondus un citus ārvalstu finanšu palīdzības instrumentu finansētos pasākumus un aktivitātes, tomēr praksē tika identificēta nepieciešamība paplašināt un stiprināt ES finanšu interešu aizsardzību, izmantojot AFCOS dienesta iespējas, pilnvaras un uzdevumus. Krāpšanas apkarošana OLAF un EK izpratnē skar korupciju un arī krāpšanos jebkura tirgus dalībnieka formā, kas negatīvi ietekmē Eiropas Kopienas finansiālās intereses, (precīzu krāpšanas definīciju skatīt sadaļā "Terminu skaidrojums"). Turklāt tika identificēta nepieciešamība stiprināt politikas veidošanu, veidot mērķtiecīgu iekšējo un ārējo komunikāciju, kā arī izstrādāt preventīvos pasākumus krāpšanas apkarošanai.
Sabiedrības informētība par esošās stratēģijas izstrādi un aktualitātēm tiks nodrošināta, publicējot darba grupas materiālus FM mājas lapā11.
AFCOS starpinstitūciju darba grupas ietvaros diskusiju veidā tika apzinātas pastāvošās problēmas institūcijās un pilnveidojamās jomas, kā arī tās lietas, kas ir izveidotas un funkcionē labi. Turklāt, tika apzināts arī darba grupas dalībnieku viedoklis par stiprajām un vājajām pusēm, iespējām un draudiem esošajā situācijā pret-krāpšanas jomā.
Izvērtējot visu AFCOS rīcībā esošo informāciju, tika noteikti 3 rīcības virzieni: politikas plānošana, iekšējā un ārējā koordinēšana, preventīvie pasākumi krāpšanas novēršanai. Katram rīcības virzienam pasākuma plānā ir noteikti specifiski pasākumi un darbības rezultāts, kā arī rezultatīvie rādītāji, atbildīgie un izpildes termiņi. Pasākumu plānu un darbības stratēģiju kopumā izstrādāja AFCOS sadarbībā ar darba grupas locekļiem.
Rīcības virziens: Politikas veidošana
Lai pilnveidotu ES finanšu interešu aizsardzības politikas plānošanu, tika identificēts, ka izvērtējama nepieciešamība pilnveidot tiesisko regulējumu (Krimināllikumu) un veikt skaidrojošo un vienotas izpratnes veicināšanas darbu par minētā likuma normu piemērošanu.
Vairākas ES fondu administrējošās iestādes ir konstatējušas neatbilstību, kas kvalificējama kā "aizdomas par krāpšanu". Konkrētie gadījumi tika nosūtīti izmeklēšanas iestādēm un vairumā gadījumu tās saņem tiesībsargājošo iestāžu lēmumus par atteikšanos uzsākt kriminālprocesu vai krimināllietas izbeigšanu, jo nav konstatēts noziedzīga nodarījuma sastāvs. Minētās situācijas liek domāt, ka krāpšanas definīcija tiek atšķirīgi uztverta.
2014.–2020.gada plānošanas periodā EK lielu uzmanību velta ES finanšu interešu aizsardzībai, lai mazinātu krāpnieciski izlietotos līdzekļus. Kā viens no EK mehānismiem ir darbs ar dalībvalstīm un dažāda veida izglītojoša, skaidrojoša atbalsta sniegšana. Kā norāda arī OLAF savā mājas lapā: "Izmantojot uzkrātās zināšanas un pieredzi, OLAF palīdz iestādēm, kuras pārvalda ES līdzekļus (gan ES, gan ārpus ES) izprast krāpniecības veidus, tendences, draudus un riskus un aizsargāt ES finanšu intereses, novēršot visa veida krāpniecību"12. Turklāt EK pētījumā par publisko iepirkumu administratīvo kapacitāti ES dalībvalstīs13 EK norāda, ka Latvijai ir nepieciešams salāgot nacionālo krāpšanas definīciju ar ES regulējumā noteikto, lai pilnveidotu publiskā iepirkuma procedūras caurspīdīgumu.
Sakarā ar to, ka Latvijas tautsaimniecībā būtiska loma ir ES fondu investīcijām un cita veida dotācijām, labai valsts reputācijai ir būtiska loma. Cieša sadarbība ar EK ģenerāldirektorātiem (t.sk. OLAF) ir svarīga ikvienai Latvijas kompetentai institūcijai šīs reputācijas nostiprināšanai. AFCOS var sniegt savu ieguldījumu, sadarbībā ar citām kompetentajām iestādēm piedaloties OLAF organizētajās sanāksmēs un sniedzot savu profesionālo viedokli par ES finanšu interešu aizsardzības stiprināšanu. (Pasākums Nr.1.2. stratēģijas II.sadaļā "Pasākumu plāns").
Pēc administratīvā sadarbības līguma ar OLAF noslēgšanas tiks veikts normatīvās bāzes izvērtējums, lai nodrošinātu efektīvu sadarbību ar OLAF un abpusēji parakstītā līguma izpildi. (Pasākums Nr.1.3. stratēģijas II.sadaļā "Pasākumu plāns").
Rīcības virziens: Iekšējā un ārējā komunikācija
Šī gada laikā notika AFCOS padomes locekļu darba līmeņa sanāksmes, kā arī AFCOS kompetento iestāžu vadības sanāksme14, kurā tika izskatīts jautājums par normatīvo regulējumu sadarbībai ar OLAF administratīvās izmeklēšanas jautājumos, kā arī cita konfidenciāla informācija, kas nepieciešama OLAF izmeklēšanas darbībai, sniegšanas iespējām. Šīs sanāksmes rezultātā tika panākta vienošanās, ka gan sadarbības modelis starp Latvijas kompetentajām iestādēm un OLAF, gan detalizēta procedūra tiks noteikti Administratīvās sadarbības līgumā. Līguma izstrāde, saskaņošana ar OLAF un iesaistītajām Latvijas iestādēm15 paredzēts kā viens no būtiskākajiem šī dokumenta pasākumiem (Pasākums Nr.2.1. stratēģijas II.sadaļā "Pasākumu plāns").
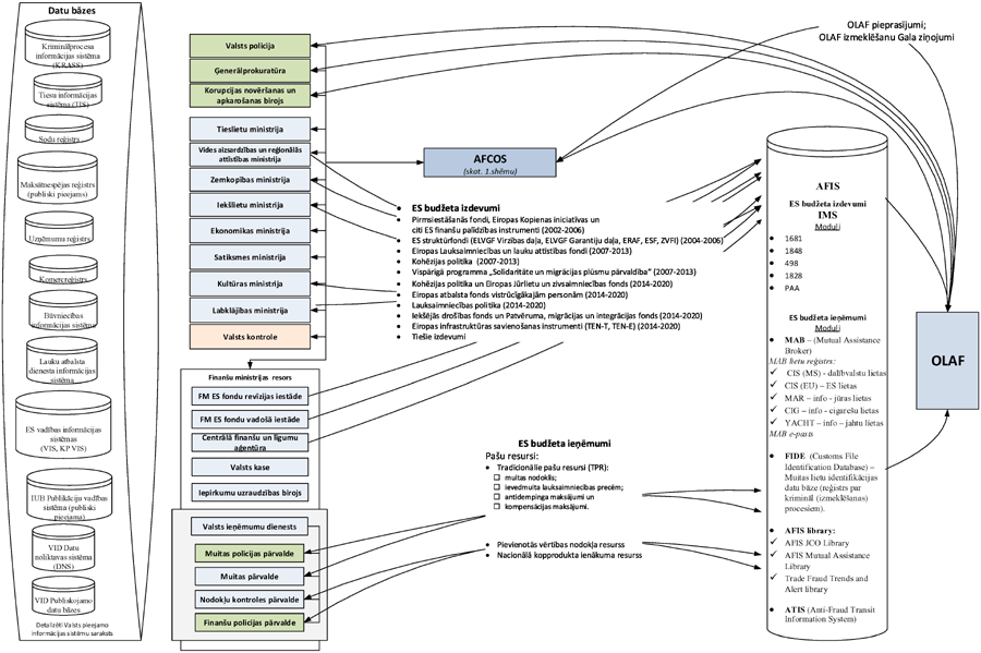
Lai nodrošinātu efektīvu un savlaicīgu krāpniecisku darbību identificēšanu, atklāšanu un pierādīšanu, svarīga loma ir informācijas apritei un informācijas pieejamībai. Latvijā nacionālā līmenī ir daudz un dažādas valsts uzturētas datu bāzes (skatīt 3.pielikumu), kuras izmantojot potenciāli varētu operatīvāk veikt kontroles un izmeklēšanas darbu, kā arī samazināt administratīvo slogu.
Informācijas izplatīšanas iespējas ierobežo normatīvie akti, kā arī tehniskās iespējas. AFCOS stratēģija paredz apzināt iespējas un veicināt to praktisko realizāciju. (Pasākums Nr.2.2. stratēģijas II.sadaļā "Pasākumu plāns").
Rīcības virziens: Preventīvie pasākumi krāpšanas novēršanai
Kā viens no preventīviem pasākumiem ir komunikācija ar sabiedrību un sabiedrības informētības uzlabošana, kas pamatvirzienos atbilst OLAF komunikatoru tīkla (OAFCN) izvirzītajām ikgadējām komunikācijas iniciatīvām16 (piemēram, 2016.gada aktivitāšu plānā ir iekļauti pasākumi "Pretkrāpšanas diena" un "attēlu bankas izveide vizuālai komunikācijai sociālajos tīklos" u.c.).
OAFCN ir komunikatoru tīkls, kuru izveidoja OLAF 2001.gadā, lai:
– novērstu krāpšanu ar pastāvīgu dialogu, stiprinātu sadarbību un kopīgas komunikācijas iniciatīvas, apvienojot komunikatoru pārstāvjus no visām Eiropas institūcijām, kas nodarbojas ar krāpšanas apkarošanas jautājumiem;
– paaugstinātu sabiedrības un mediju izpratni par darbu, ko veic OLAF un tā partneru organizācijas dalībvalstīs ES finanšu interešu aizsardzībai.
Tādējādi kompetento iestāžu komunikācijas eksperti stiprina savstarpējo sadarbību, kopīgi identificējot pamatvirzienus un galvenos vēstījumus, kas nodrošinās sabiedrības izpratni un informētību par krāpšanas apkarošanas jautājumiem. Turklāt, komunikatoru tīkla izveidošana veicinās mērķtiecīgu komunikāciju un informācijas apmaiņu ne tikai nacionālā līmenī, bet arī citu dalībvalstu un EK līmenī. (Pasākums Nr.3.1. stratēģijas II.sadaļā "Pasākumu plāns").
Vēl viens svarīgs preventīvs pasākums ir kapacitātes stiprināšana, nodrošinot pieredzes apmaiņas iespējas gan pieaicinot ekspertus vai apmeklējot starptautiskus pasākumus, gan sadarbojoties ar citu valstu AFCOS struktūrvienībām un izmeklētājiem. Pieredzes apmaiņa ne tikai veicina profesionālo zināšanu pilnveidošanu, bet arī dalīšanos personīgajā pieredzē, kas sekmē efektīvu risinājumu meklējumus ikdienas darba optimizēšanai un uzlabošanai. Iestāžu sagatavotie apmācību plāni ir ierobežoti ar pieejamām finansēm un nodrošina atsevišķas iestādes attīstību konkrētajā kompetences jomā. AFCOS piedāvā sadarboties, lai izmantotu dažādus finansēšanas instrumentus, piemēram, TAIEX17, Hercule18 un dažādus citus atbalsta mehānismus dalībvalstu kapacitātes stiprināšanai. AFCOS piedāvā arī kopējo pieredzes apmaiņas pasākumu organizēšanu, izmantojot jau esošo sadarbības tīklu ar citām dalībvalstīm. Lielākais uzsvars sākuma posmā tiks likts uz ES fondu administrējošo iestāžu un izmeklēšanas iestāžu kopējās izpratnes un sadarbības veicināšanu. (Pasākumi Nr.3.2.–3.3. stratēģijas II.sadaļā "Pasākumu plāns").
ES FINANŠU INTEREŠU AIZSARDZĪBAS MEHĀNISMS UN INSTITUCIONĀLAIS IETVARS
Lai izpildītu vienu no Latvijas iestāšanās ES sarunu 28.pozīcijas "Finanšu kontrole" slēgšanas priekšnosacījumiem, kas noteica kontaktpunkta izveidi Latvijā sadarbībai ar OLAF, ar MK 2002.gada 11.septembra rīkojumu Nr.49519 par kontaktiestādi sadarbībai ar OLAF apstiprināja FM. Saskaņā ar FM reglamentu20 AFCOS funkcijas veic FM ES fondu revīzijas departaments (viena nepilna laika amata vieta). Pielikumā Nr.1 ir AFCOS struktūra Latvijā un pielikumā Nr.2 ir apkopots AFCOS funkciju un uzdevumu apraksts.
Kopš 2007.gada februāra ir izveidota AFCOS padome, kas darbojas kā konsultatīva koleģiāla institūcija un tajā ir pārstāvji no valsts pārvaldes iestādēm, tiesu varas institūcijām un konstitucionālajām institūcijām, kurām ir zināšanas un pieredze ES finanšu interešu aizsardzībā vai krāpšanas un korupcijas apkarošanā21.
Padomes galvenais uzdevums ir veicināt vienotas valsts politikas ieviešanu, lai aizsargātu ES finanšu intereses. Padomei ir tiesības ierosināt grozījumus normatīvajos aktos, bet katra iestāde ir atbildīga par politikas īstenošanu attiecīgajā kompetences jomā.
AFCOS padomē pārstāvētās un pieaicinātās institūcijas (kompetentās iestādes) un to funkcijas sadalījumā pa iestādēm un attiecīgo lomu ES finanšu interešu aizsardzībā katrā konkrētā ciklā shematiski ir attēlota 1.attēlā, kā arī to uzskaitījums un normatīvo aktu regulējums iestāžu funkciju izpildei ir apkopots stratēģijas 4.pielikumā.
1.attēls
PASĀKUMU PLĀNS
|
Plāna mērķis |
Noteikt konkrētus uzdevumus katrā no galvenajiem politikas rīcības virzieniem |
|||||
|
Politikas rezultāts un rezultatīvais rādītāji |
Noteikti skaidri saprotami un izmērāmi veicamie pasākumi galvenajos politikas rīcības virzienos ar konkrētām atbildīgajām institūcijām un izpildes termiņiem |
|||||
|
1. Rīcības virziens |
Politikas veidošana |
|||||
|
Nr. |
Pasākums |
Darbības rezultāts |
Rezultatīvais rādītājs |
Atbildīgā institūcija |
Līdzatbildīgās institūcijas |
Izpildes termiņš |
|
Pamatnostādņu uzdevums un tā numurs (ja attiecināms) |
||||||
|
1.1. |
Tieslietu ministrijas pastāvīgā Krimināllikuma darba grupā izvērtēt Krimināllikumā ietverto noziedzīgo nodarījumu atbilstību 1995.gada 26.jūlija Konvencijas par Eiropas Kopienu finansiālo interešu aizsardzību (PIF Konvencija) ietvertajai krāpšanas definīcijai, veidojot vienotu izpratni par noziedzīgajiem nodarījumiem, kas ietekmē Eiropas Kopienu finanšu intereses. |
Noorganizēta Tieslietu ministrijas pastāvīgās Krimināllikuma darba grupas diskusija. Iestādes ir iesniegušas problēmgadījumus par PIF Konvencijas krāpšanas definīcijas piemērošanu, lai veicinātu vienotu izpratni un piemērošanu praksē visām iestādēm, kas nodrošina ES finanšu interešu aizsardzību Latvijā. Ir panākta vienošanās par nepieciešamību pilnveidot normatīvos aktus vai veikt skaidrojošo darbību par normatīvo aktu piemērošanu. |
Sagatavoti priekšlikumi par turpmāk veicamajiem pasākumiem vienotai izpratnei par noziedzīgajiem nodarījumiem, kas ietekmē Eiropas Kopienas finanšu intereses. |
Tieslietu ministrija |
AFCOS |
01.09.2017 |
|
1.2. |
AFCOS pārstāvība un dalība OLAF komunikatoru tīkla un citās OLAF sanāksmēs, nodrošinot nacionālo līdzdalību un pārstāvību attiecīga līmeņa sanāksmēs. |
Ir pausts pamatots dalībvalsts viedoklis un sniegti komentāri, kā arī nacionālā līmenī tiek veicināta kompetento iestāžu vienota pieeja OLAF komunikācijas iniciatīvu ieviešanai. |
Iesniegts pārskats AFCOS padomei par Latvijas ieguldījumu un ieguvumiem no dalības OLAF un EK organizētajos pasākumos un sanāksmēs (OAFCN un AFCOS darba grupas). |
AFCOS |
Kompetentās iestādes |
Pastāvīgi |
|
1.3. |
Apzināt esošo normatīvo bāzi, veicamās funkcijas un atbildīgās iestādes krāpšanas apkarošanas jomā un noteikt nepieciešamās izmaiņas, lai nodrošinātu Administratīvā sadarbības līguma ar OLAF izpildi. |
Veikta normatīvās bāzes analīze un identificētas nepieciešamās izmaiņas, pilnveidojumi katrā no krāpšanas apkarošanas posmiem, tai skaitā ņemot vērā sadarbības līguma ar OLAF panākto vienošanos. |
Kopsavilkums par nepieciešamajām izmaiņām Latvijas normatīvajos aktos iesniegts AFCOS padomei. |
AFCOS |
Kompetentās iestādes |
31.12.2018 |
|
2. Rīcības virziens |
Iekšējā un ārējā koordinēšana |
|||||
|
Nr. |
Pasākums |
Darbības rezultāts |
Rezultatīvais rādītājs |
Atbildīgā institūcija |
Līdzatbildīgās institūcijas |
Izpildes termiņš |
|
Pamatnostādņu uzdevums un tā numurs (ja attiecināms) |
||||||
|
2.1. |
Administratīvās sadarbības līguma ar OLAF sagatavošana un noslēgšana. |
Izstrādāts un noslēgts sadarbības līgumu starp OLAF un Latvijas iestādēm, kurā noteikta skaidra procedūra, iestāžu loma un funkcijas, kā arī termiņi informācijas un atbalsta sniegšanai OLAF izmeklēšanas darbībām. |
Sagatavots 1 līgums. |
AFCOS |
FM, Ģenerālprokuratūra, Iekšlietu ministrija, VID, KNAB, ZM |
31.12.2017 |
|
2.2. |
Komunikācijas un informācijas apmaiņas stiprināšana starp visām kompetentajām institūcijām. |
Nodrošinātas nepieciešamās pieejas tiesības dažādām valsts līmeņa datu bāzēm, kuras līdz šim likumā noteikto vai tehnisko ierobežojumu dēļ nebija noteiktas, atbilstoši iestāžu veicamajām funkcijām un pienākumiem, kā arī ņemot vērā izmaksu samērīgumu (datu bāžu saraksts ir pievienots 3.pielikumā). |
Ziņojums AFCOS padomei par nodrošinātajām pieejas tiesībām vai iemesliem, kādēļ tas nav lietderīgi. |
AFCOS |
Valsts pārvaldes institūcijas, kas ir datu bāzu turētājas |
31.12.2017 |
|
3. Rīcības virziens |
Preventīvie pasākumi krāpšanas novēršanai |
|||||
|
Nr. |
Pasākums |
Darbības rezultāts |
Rezultatīvais rādītājs |
Atbildīgā institūcija |
Līdzatbildīgās institūcijas |
Izpildes termiņš |
|
3.1. |
Komunikācija par preventīviem pasākumiem ar sabiedrību par krāpšanas apkarošanas jautājumiem saskaņā ar vispārējām komunikatoru tīkla (OAFCN) noteiktajām iniciatīvām. |
Ir izveidots un darbojas komunikatoru tīkls nacionālā līmenī. |
Ziņojums AFCOS Padomei par izveidoto nacionālo AFCOS kompetento iestāžu komunikatoru tīklu, veiktajiem un plānotajiem komunikācijas pasākumiem. |
AFCOS |
Kompetentās iestādes |
Katru gadu līdz 30.jūnijam par plāniem un līdz 31.janvārim par iepriekšējā gadā paveikto |
|
3.2. |
Vienotas izpratnes veidošana ES finanšu interešu aizsardzībai/krāpšanas apkarošanai un kapacitātes stiprināšanai |
Apmācību, semināru, kursu pieejamība visiem interesentiem, kas
nodarbojas ar krāpšanas apkarošanu un ES finanšu interešu aizsardzību. |
Sagatavots semināru plāns. |
AFCOS |
Visas kompetentās iestādes sniedz ierosinājumus par apmācību tēmām,
zināšanu pilnveidošanai |
Pastāvīgi |
|
3.3. |
Noskaidrot sabiedrības izpratni un informētības līmeni, kā arī iespējamo krāpšanas līmeni Latvijā, lai noteiktu turpmākos rīcības virzienus krāpšanas prevencijai. |
Tiek apzināta esošā situācija Latvijā un identificēti iespējamie pasākumi turpmākiem pilnveidojumiem izpratnes un informētības veicināšanai krāpšanas apkarošanas jomā. |
Sagatavoti priekšlikumi turpmākiem pilnveidojumiem krāpšanas apkarošanai un iekļauti ikgadējā ziņojumā MK22. |
AFCOS |
31.12.2018. |
|
III. TERITORIĀLĀ PERSPEKTĪVA
ES finanšu interešu aizsardzības koordinācijas dienesta (AFCOS) darbības stratēģijai un pasākumu plāna 2017.-2019.gadam ieviešanai nav ietekmes uz teritoriālo perspektīvu.
IV. IETEKMES NOVĒRTĒJUMS UZ VALSTS UN PAŠVALDĪBU BUDŽETU
Atbildīgā institūcija un līdzatbildīgās institūcijas pasākumus nodrošinās piešķirto līdzekļu ietvaros.
1 Eiropas Parlamenta un Padomes regula (ES, EURATOM) 883/2013 par izmeklēšanu, ko
veic Eiropas Birojs krāpšanas apkarošanai (OLAF), kas atceļ Eiropas Parlamenta
un Padomes regulas (EK) Nr.1073/1999 un (EUROTAM) Nr. 1074/1999 2.panta 1) punkts;
2 OV L 371, 27.12.2006., 30.lpp.
3 Publisko iepirkumu likums, kas spēkā kopš 01.07.2016.
http://likumi.lv/doc.php?id=133536
4 Likums "Par interešu konflikta novēršanu valsts amatpersonu darbībā", kas spēkā
kopš 13.07.2016: http://likumi.lv/doc.php?id=61913
5 OECD - Ekonomiskās sadarbības un attīstības organizācija
6 2012.gada 25.oktobra Eiropas Parlamenta un Padomes Regula (ES, EURATOM)
Nr.966/2012 par finanšu noteikumiem, ko piemēro Savienības vispārējam budžetam,
un par Padomes Regulas (EK, Euratom) Nr.1605/2002 atcelšanu
7 Skatīt. 1.atsauci 4. lapaspusē
8 Eiropas Parlamenta un Padomes 2013.gada 17.decembra Regulas (ES) Nr.1303/2013 ar
ko paredz kopīgus noteikumus par Eiropas Reģionālās attīstības fondu, Eiropas
Sociālo fondu, Kohēzijas fondu, Eiropas Lauksaimniecības fondu lauku attīstībai
un Eiropas Jūrlietu un zivsaimniecības fondu un vispārīgus noteikumus par
Eiropas Reģionālās attīstības fondu, Eiropas Sociālo fondu, Kohēzijas fondu un
Eiropas Jūrlietu un zivsaimniecības fondu un atceļ Padomes Regulu (EK)
Nr.1083/2006 125.panta 4.punkta c) apakšpunkts;
9 02.12.2014 MK noteikumi Nr.737 "Attīstības plānošanas dokumentu izstrādes un
ietekmes izvērtēšanas noteikumi"
10 http://likumi.lv/doc.php?id=275394
11 http://www.fm.gov.lv/lv/sadalas/es_un_es_budzets/es_finansu_interesu_aizsardziba/afcos_padome/
12 http://ec.europa.eu/anti-fraud/home_lv
13 skat.131 lpp.
http://ec.europa.eu/regional_policy/en/policy/how/improving-investment/public-procurement/study/
14 15.06.21016. vadības
sanāksme Finanšu ministrijā, kurā piedalījās: FM valsts sekretāre Baiba Bāne,
Iekšlietu ministrijas valsts sekretāre Ilze Pētersone- Godmane, VID
ģenerāldirektore Ināra Pētersone, VID pārstāvis Kaspars Mežals, KNAB priekšnieks
Jaroslavs Streļčenoks, Ģenerālprokurors Ēriks Kalnmeiers, AFCOS kontaktpunkta
vadītāja (FM) Nata Lasmane, AFCOS pārstāve, vecākā eksperte Aiva Avota
15 Administratīvās
sadarbības līgumu ar OLAF kopā ar Finanšu ministriju apņēmās parakstīt Iekšlietu
ministrija, Ģenerālprokuratūra, KNAB un VID.
16 Saskaņā ar OLAF komunikatoru tīkla (OAFCN) 26. ikgadējā sanāksmē nolemto, kas notika 2016.gada
14. un 15.aprīlī, Briselē. Protokols pieejams elektroniski: https://ec.europa.eu/anti-fraud/media-corner/anti-fraud-communicators-network/oafcn-meeting-documents_en
17 TAIEX – EK Tehniskās palīdzības un informācijas apmaiņas vienkāršots instruments
ES valsts pārvaldes kapacitātes stiprināšanai ES normatīvo aktu ieviešanā,
piemērošanā un labās prakses pieredzes apmaiņai, sīkāku informāciju skat. EK
mājas lapā: http://ec.europa.eu/enlargement/tenders/taiex/index_en.htm
18 Hercule III Programma 2014–2020: ir EK izveidota rīcības programma
("Programma"), lai veicinātu darbības, kuras vērstas pret krāpšanu, korupciju un
jebkādām citām nelikumīgām darbībām, kas ietekmē Savienības finanšu intereses,
skat. EK regulu Nr.250/2014.
19 MK 2002.gada 11.septembra rīkojums Nr.495 "Par kontaktiestādes noteikšanu
sadarbībai ar OLAF – Eiropas Krāpšanas apkarošanas biroju" ("LV", 131 (2706),
13.09.2002.) [stājās spēkā 11.09.2002.]
20 FM 2015.gada 17.novembra reglamenta Nr.12-16/9 "Finanšu ministrijas reglaments" 39.9.punkts
21 MK 2014.gada 16.decembra noteikumu Nr.769 "Eiropas Savienības finanšu interešu
aizsardzības koordinācijas padomes nolikums"
22 Informatīvais ziņojums par neatbilstībām, ko sagatavo AFCOS sadarbībā ar
kompetentām iestādēm atbilstoši Likuma par budžetu un finanšu vadību 28.2
panta ceturto daļu un Ministru kabineta 2014.gada 16.decembra noteikumu Nr.769
"Eiropas Savienības finanšu interešu aizsardzības koordinācijas padomes nolikums" 2.1.apakšpunktu
Finanšu ministre Dana Reizniece-Ozola
1. pielikums
ES finanšu interešu aizsardzības koordinācijas dienesta (AFCOS)
darbības stratēģijai un pasākumu plānam 2017.-2019.gadam
AFCOS struktūra
1 Ministru kabineta 11.09.2002. rīkojums Nr.495 "Par
kontaktiestādes noteikšanu sadarbībai ar OLAF - Eiropas Krāpšanas apkarošanas biroju"
2 Padomes struktūra, uzdevumi un tiesības noteikti Ministru
kabineta 16.12.2014. noteikumos Nr.769 "Eiropas Savienības finanšu interešu
aizsardzības koordinācijas padomes nolikums"
3 Finanšu ministrijas 12.06.2015. rīkojums Nr.244 "Par Eiropas
Savienības finanšu interešu aizsardzības koordinācijas padomes sastāvu"
4 Ministru kabineta 16.12.2014. noteikumu Nr.769 9.punkts un
Finanšu ministrijas 17.11.2015. reglamenta Nr.12-16/9 "Finanšu ministrijas
reglaments" 39.9.punkts
Finanšu ministre Dana Reizniece-Ozola
2. pielikums
ES finanšu
interešu aizsardzības koordinācijas dienesta (AFCOS)
darbības stratēģijai un pasākumu plānam 2017.–2019.gadam
AFCOS funkcijas un uzdevumi
Finanšu ministrijas ES fondu revīzijas departaments, īstenojot AFCOS funkcijas un nodrošinot ministriju un iestāžu sadarbību ES finanšu interešu aizsardzības jautājumos, saskaņā ar likumu, padomes nolikumu un departamenta reglamentu veic šādus ikdienas uzdevumus:
1) nodrošina AFCOS padomes sekretariāta funkcijas (2014.gada 16.decembra Ministru kabineta noteikumu Nr.769 "Eiropas Savienības finanšu interešu aizsardzības koordinācijas padomes nolikums" 9. un 10.punkts) izpildi, tai skaitā, organizē padomes sēdes, sagatavo sēdes darba kārtību, protokolu un citus padomes sēdēs izskatāmos dokumentus;
2) materiāltehniski nodrošina AFCOS padomes darbu;
3) koordinē informācijas iesniegšanu EK/OLAF Līguma par ES darbību 325.panta 5.punktā minētā ziņojuma sagatavošanai;
4) konsultējoties ar AFCOS padomi, izvērtē OLAF pieprasījumus un koordinē sadarbību un informācijas apmaiņu ar OLAF;
5) piedalās ES dalībvalstu AFCOS sanāksmēs, kā arī citās OLAF organizētajās sanāksmēs un darba grupās;
6) sniedz ministrijas vadībai ieteikumus par ES finanšu interešu aizsardzības uzlabošanu;
7) pēc saskaņošanas ar padomi, reizi gadā ziņo par neatbilstībām MK.
Papildus minētajām funkcijām AFCOS:
1) izplata svarīgo informāciju un informē AFCOS padomes locekļus par aktualitātēm ES finanšu interešu aizsardzības jomā, tai skaitā jaunākajām aktualitātēm OLAF darbā;
2) saskaņo ikdienas lēmumus starp AFCOS padomes locekļiem, pēc nepieciešamības organizē atsevišķas tikšanās, kurās pārrunā dažādus sadarbības jautājumus un gadījumus, kad ir konstatētas aizdomas par krāpšanu ES fondu projektu īstenošanas gaitā;
3) sadarbībā ar AFCOS padomi nodrošina atzinumu gatavošanu par EK dienestu izstrādātajiem dokumentu projektiem, gatavo kopējo Latvijas atzinumu iesniegšanai EK un citās ārvalstu institūcijās, kā arī gatavo nacionālo pozīciju ES Padomes Krāpšanas apkarošanas darba grupas sēdēs izskatāmajiem jautājumiem krāpšanas apkarošanas jomā;
4) uztur regulāru un ciešu sadarbību ar ES institūcijām un citām dalībvalstīm, tajā skaitā aktīvi piedaloties citu dalībvalstu sanāksmēs un pieredzes apmaiņas pasākumos, kā arī nodrošinot OLAF pārstāvju un citu dalībvalstu ekspertu vizītes Latvijā;
5) nodrošina Latvijas interešu pārstāvību ES Padomes Krāpšanas apkarošanas darba grupā, ja nepieciešams;
6) nodrošina sabiedrībai informāciju par AFCOS/OLAF un par iespējām ziņot, kad ir radušās aizdomas par krāpšanu un korupciju, uzturot un regulāri atjaunojot informāciju FM mājas lapā;
7) pieņem un izskata iedzīvotāju iesniegumus un sagatavo atbildes vai pārsūta attiecīgajai kompetentajai iestādē.
Finanšu ministre Dana Reizniece-Ozola
3.pielikums
ES finanšu interešu aizsardzības
koordinācijas dienesta (AFCOS)
darbības stratēģijai un pasākumu plānam 2017.-2019.gadam
AFCOS informācijas sistēmas un informācijas plūsma
Finanšu ministre Dana Reizniece-Ozola
4. pielikums
ES finanšu interešu aizsardzības koordinācijas dienesta (AFCOS)
darbības stratēģijai un pasākumu plānam 2017.–2019.gadam
AFCOS padomē pārstāvētās un pieaicinātās institūcijas (kompetentās iestādes) un to funkcijas
1. Padomes locekļi:
|
Institūcijas nosaukums |
Krāpšanas apkarošanas cikls |
Funkcijas ES finanšu interešu aizsardzības jomā |
Normatīvais akts, kurā noteikta veicamā funkcija |
|
Finanšu ministrija |
Preventīvie pasākumi Aizdomu par krāpšanu atklāšana |
AFCOS ES fondu vadība un revīzija |
Eiropas Savienības struktūrfondu un Kohēzijas fonda 2014.–2020.gada plānošanas perioda vadības likuma 10.pants |
|
Valsts ieņēmumu dienests |
Pilns cikls |
Noziedzīgu nodarījumu atklāšana un novēršana valsts ieņēmumu jomā Tradicionālo pašu resursu uzraudzība un administrēšana |
Likuma "Par Valsts ieņēmumu dienestu" 14.pantu |
|
Prokuratūra |
Izmeklēšana un kriminālvajāšana Sankcijas |
Pirmstiesas izmeklēšanas un operatīvās darbības veikšanas uzraudzība Pirmstiesas izmeklēšanas veikšana Kriminālvajāšana un valsts apsūdzības uzturēšana tiesā Prokurora priekšraksta par sodu piemērošana |
Prokuratūras likuma 2.pants Krimināllikuma 1.panta pirmās daļas 3.punkts |
|
Korupcijas novēršanas un apkarošanas birojs |
Pilns cikls |
Izmeklēšana un operatīvā darbība koruptīvu noziedzīgu nodarījumu atklāšanā; korupcijas novēršana, ietverot normatīvo aktu un pretkorupcijas politikas izstrādi, kā arī sabiedrības izglītošanu un interešu konflikta novēršanu valsts amatpersonu darbībā. |
Korupcijas novēršanas un apkarošanas biroja likums 7.pants. Biroja funkcijas korupcijas novēršanā 8.pants. Biroja funkcijas korupcijas apkarošanā |
|
Tieslietu ministrija |
Preventīvie pasākumi |
Normatīvo aktu izstrāde |
Ministru kabineta 2003.gada 29.aprīļa noteikumi Nr.243 "Tieslietu ministrijas nolikums" |
|
Valsts kontrole |
Preventīvie pasākumi Aizdomu par krāpšanu atklāšana |
Finanšu un lietderības revīzija |
Valsts kontroles likums |
|
Valsts policija |
Izmeklēšana, atklāšana un prevencija |
Iesniegumu izskatīšana, Kriminālprocesu izmeklēšana un operatīvā darbība, ieteikumu sniegšana AFCOS un citām kompetentām iestādēm. |
Likums par "Policiju", Kriminālprocesa likums, Krimināllikums, Operatīvās darbības likums. |
|
Vides aizsardzības un reģionālās attīstības ministrija |
Preventīvie pasākumi Aizdomu par krāpšanu atklāšana |
ES fondu vadība un revīzija |
Eiropas Kaimiņattiecību instrumenta ietvaros īstenojamo Eiropas Strukturālo un investīciju fondu mērķa "Eiropas teritoriālā sadarbība" programmu vadības likuma 7., 9. un 10.pants. Eiropas Strukturālo un investīciju fondu mērķa "Eiropas teritoriālā sadarbība" programmu vadības likuma 7., 9., 10. un 11.pants. |
|
Zemkopības ministrija |
Preventīvie pasākumi krāpšanas gadījumu novēršanai Aizdomu par krāpšanu atklāšana |
ES fondu (ELFLA, EJZF un ELGF) vadība un revīzija |
Ministru kabineta 2014.gada 30.septembra noteikumi Nr.599 "Noteikumi par Eiropas Lauksaimniecības garantiju fonda, Eiropas Lauksaimniecības fonda lauku attīstībai, Eiropas Jūrlietu un zivsaimniecības fonda, kā arī par valsts un Eiropas Savienības atbalsta lauksaimniecībai un lauku un zivsaimniecības attīstībai finansējuma administrēšanu 2014.–2020.gada plānošanas periodā" un 2003.gada 29.aprīļa Ministru kabineta noteikumi Nr.245 "Zemkopības ministrijas nolikums". |
2. Pastāvīgie eksperti:
|
Institūcijas nosaukums |
Krāpšanas apkarošanas cikls |
Funkcijas ES finanšu interešu aizsardzības jomā |
Normatīvais akts, kurā noteikta konkrēta funkcija |
|
Centrālā finanšu un līgumu aģentūra |
Preventīvie pasākumi Aizdomu par krāpšanu atklāšana Sankcijas |
ES fondu vadība un uzraudzība |
Eiropas Savienības struktūrfondu un Kohēzijas fonda 2014.–2020.gada plānošanas perioda vadības likuma 12.pants |
|
Iepirkumu uzraudzības birojs |
Preventīvie pasākumi Aizdomu par krāpšanu atklāšana |
Iepirkumu procedūras atbilstības uzraudzība un kontrole (sūdzību izskatīšana, pirmspārbaudes, pēcpārbaudes, administratīvo pārkāpumu izskatīšana), kā arī metodoloģiskā atbalsta sniegšana. |
Publisko iepirkumu likuma 81.pants Sabiedrisko pakalpojumu sniedzēju iepirkumu likuma 75.pants Eiropas Savienības struktūrfondu un Kohēzijas fonda 2014.–2020.gada plānošanas perioda vadības likuma 17.pants |
|
Lauku atbalsta dienests |
Preventīvie pasākumi krāpšanas gadījumu novēršanai un apkarošanai Aizdomu par krāpšanu atklāšana Sankcijas |
ES fondu (ELFLA, EJZF un ELGF) vadība – krāpniecisku darbību novēršanas, atklāšanas, ziņošanas un risku novērtēšanas pasākumu ieviešana. |
Ministru kabineta 2014.gada 30.septembra noteikumi Nr.599 "Noteikumi par Eiropas Lauksaimniecības garantiju fonda, Eiropas Lauksaimniecības fonda lauku attīstībai, Eiropas Jūrlietu un zivsaimniecības fonda, kā arī par valsts un Eiropas Savienības atbalsta lauksaimniecībai un lauku un zivsaimniecības attīstībai finansējuma administrēšanu 2014.–2020.gada plānošanas periodā" un Lauku atbalsta dienesta likums. |
|
Valsts kase |
Preventīvie pasākumi Aizdomu par krāpšanu atklāšana un ziņošana |
ES fondu vadība (normatīvajos aktos paredzēto pārbaužu veikšanas izdevumu sertificēšanas nodrošināšanai) |
Eiropas Savienības struktūrfondu un Kohēzijas fonda 2014.–2020.gada plānošanas perioda vadības likuma 14.pants |
|
Iekšlietu ministrija |
Preventīvie pasākumi Aizdomu par krāpšanu atklāšana |
ES fondu vadība |
Iekšējās drošības fonda un Patvēruma, migrācijas un integrācijas fonda 2014.–2020.gada plānošanas perioda vadības likuma 7.panta pirmā daļa |
|
Labklājības ministrija |
Preventīvie pasākumi/ Novēršana Aizdomu par krāpšanu atklāšana |
EAFVP vadība Normatīvo aktu izstrāde |
Eiropas Atbalsta fonda vistrūcīgākajām personām 2014.–2020. gada plānošanas perioda vadības likuma 5.panta otrās daļas 10.punkts |
3. Pieaicinātie sadarbības partneri:
|
Institūcijas nosaukums |
Krāpšanas apkarošanas cikls |
Funkcijas ES finanšu interešu aizsardzības jomā |
Normatīvais akts, kurā noteikta konkrēta funkcija |
|
Konkurences padome |
Preventīvie pasākumi, pārkāpumu izmeklēšana un sodīšana, publisko personu uzraudzība ar ES finanšu interešu aizsardzību saistītā jomā. |
Konkurences likuma pārkāpumu (aizliegto vienošanos) uzraudzība (t.sk., ar ES fondiem saistītajos publiskajos iepirkumos). Preventīva iepirkuma organizētāju (publisko personu) un pretendentu informēšana. Publisko personu uzraudzība: 1) ietekmes uz konkurenci izvērtēšana publisko personu darbībā (t.sk., dibinot valsts vai pašvaldību kapitālsabiedrības, piemērojot in-house principu iepirkumos). 2) atzinumu sagatavošana un sniegšana par tiesību aktu projektiem). |
Konkurences likuma 6.pants |
Finanšu ministre Dana Reizniece-Ozola